
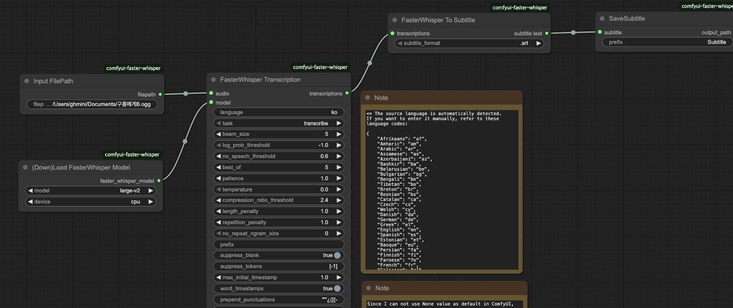
timestamp 처리 안하면 시간이 맞지 않는 경우가 있다.
https://www.youtube.com/shorts/Gw0lJuyeYHU
맥미니m4는 정말 재주꾼이네
AI플레이어에 srt기능도 추가하고 정리 좀 해봤는데 괜찮구만
나중에 자동화도 넣을지 고민중..suno는 api지원이 명확하지 않아서 로컬로 musicllm 구축을 고민중..
'AI' 카테고리의 다른 글
| GENIE3 와 Colmap (2) | 2025.08.17 |
|---|---|
| AX 우려했던 문제가 나오는 것 같다 (4) | 2025.08.12 |
| 샘 알트먼의 온건한 특이점 발언은 힘들다는 말이라고 본다 (3) | 2025.08.07 |
| QWEN 동북공정 테스트 (3) | 2025.08.07 |
| QWEN 3 coder + cline + continue (0) | 2025.08.06 |